Grafana Alerting Templates: Boost Your Notifications

T.Zhik 131 views
Grafana Alerting Templates: Boost Your Notifications

Grafana Alerting Templates: Boost Your Notifications

Hey everyone! Today, we’re diving deep into something super cool and incredibly useful for anyone running Grafana: Grafana alerting templates . If you’re tired of generic, unhelpful alerts or spending ages crafting the perfect notification message, you’re in the right place, guys. We’re going to explore how these templates can totally transform your alerting game, making your alerts more informative, actionable, and even a little bit stylish. Forget those boring, plain-text alerts that leave you scratching your head; we’re talking about taking control and making your notifications work for you . Ready to level up your monitoring strategy? Let’s get into it!

Why Bother with Grafana Alerting Templates?

So, you might be thinking, “Why should I bother with templates when I can just write a standard alert message?” Great question! The truth is, while standard alerts might get the job done, they often lack the context and clarity needed to quickly understand and resolve an issue. Grafana alerting templates are your secret weapon against alert fatigue and confusion. Imagine this: an alert fires, and instead of just saying “CPU usage high,” it tells you which server is affected, what the current CPU usage is, what the threshold is, who to contact, and even provides a direct link to the Grafana dashboard for more details. That’s the power of templates, folks! They allow you to dynamically inject information into your alert messages, pulling data directly from your metrics and alert context. This means your alerts become instantly more actionable. Instead of guessing what’s wrong, your team gets precise information right away, allowing for faster incident response and reduced downtime. Plus, consistent templating across your organization ensures everyone speaks the same alerting language, minimizing miscommunication during critical moments. It’s all about efficiency and clarity, guys. You want to know what’s broken, where it’s broken, and how bad it is, now . Templates deliver that.

The Magic Behind the Scenes: Go Templates

Now, how does this magic happen? Grafana uses Go templates (also known as text/template or html/template in Go) to power its alerting templating system. Don’t let the name intimidate you! You don’t need to be a seasoned Go developer to use them. They’re essentially a way to embed dynamic data into static text. Think of it like mail merge for your alerts. You have a predefined template, and Grafana fills in the blanks with actual data from your alerts. This data can include things like the alert name, severity, labels, annotations, the value that triggered the alert, and even data from the query that fired the alert. The power lies in the functions and variables Go templates provide. You can use {{ .Labels.severity }} to pull the severity label, {{ .Annotations.summary }} to get a summary, or even iterate over multiple values. For the more adventurous, you can use functions for formatting numbers, dates, or even performing simple logic. Understanding the basic syntax is key: double curly braces {{ }} enclose template directives, and dots . refer to the current data context. It’s this dynamic injection of context-specific data that makes your alerts go from bland to brilliant. We’re talking about making your monitoring system communicate more effectively, which, let’s be honest, is the whole point of alerting in the first place!

Crafting Your First Grafana Alert Template

Alright, let’s get our hands dirty and build a basic Grafana alert template. Most alerting integrations in Grafana, like Slack, PagerDuty, or webhooks, allow you to configure a custom notification message using these templates. You’ll typically find these settings within the notification channel configuration. The core idea is to define a structure for your message and then insert dynamic placeholders using Go template syntax. For a common scenario, like a high CPU alert, you’d want to include key pieces of information. A good starting point might look something like this:

{{ define "my_custom_alert" }}
  **Alert:** {{ .CommonLabels.alertname }}
  **Severity:** {{ .CommonLabels.severity }}
  **Instance:** {{ .CommonLabels.instance }}
  **Summary:** {{ .CommonAnnotations.summary }}
  **Description:** {{ .CommonAnnotations.description }}
  **Value:** {{ .Values.Firing.Value }}
  **Dashboard Link:** {{ .DashboardURL }}
{{ end }}

In this example, we define a template named my_custom_alert . We’re using {{ .CommonLabels.alertname }} , {{ .CommonLabels.severity }} , and {{ .CommonLabels.instance }} to pull in the alert’s name, severity, and the specific instance it’s affecting. The {{ .CommonAnnotations.summary }} and {{ .CommonAnnotations.description }} are super handy for adding more human-readable details that you define when setting up the alert rule itself. Crucially, {{ .Values.Firing.Value }} gives you the actual metric value that triggered the alert, and {{ .DashboardURL }} provides a direct link back to your Grafana dashboard, allowing immediate drill-down into the issue. This structure provides a wealth of information at a glance. You can customize this further by adding links to runbooks, mentioning specific teams, or even changing the formatting to match your preferred communication platform. The key is to experiment and find what works best for your team’s workflow and troubleshooting process. Remember, the goal is to make alerts as self-sufficient as possible!

Leveraging Labels and Annotations Effectively

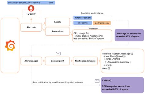
When building out your Grafana alerting templates , understanding how to effectively use labels and annotations is absolutely crucial. These are the unsung heroes that provide the rich context your templates need. Labels are key-value pairs that uniquely identify an alert. Think of them as metadata tags. Common labels include severity (e.g., critical , warning , info ), alertname (the name of the alert rule), and instance or job (which server or service is affected). By referencing these labels in your templates, like {{ .CommonLabels.severity }} , you can dynamically display the specific characteristics of the alert. This is powerful because it allows a single template to work for multiple alert rules, as long as they share consistent labeling conventions. Annotations , on the other hand, are meant for more descriptive information. They are also key-value pairs but are typically used for human-readable text. You’ll often use annotations for a summary (a brief, one-line description of the problem) and a description (a more detailed explanation, possibly including steps for diagnosis or remediation). When you set up an alert rule in Grafana, you can define these annotations. For instance, you could set an annotation like runbook_url: "https://my-internal-wiki.com/runbooks/cpu-high" and then reference it in your template with {{ .CommonAnnotations.runbook_url }} . This turns a simple alert into a guided troubleshooting session. The real beauty here is consistency. If you enforce a standard set of labels and annotations across all your alert rules (e.g., always include summary , description , and runbook_url ), your templates become universally applicable and incredibly effective. It promotes a disciplined approach to defining alerts, ensuring that the necessary context is always present for your templating engine to pick up and display. So, get strategic with your labels and annotations, guys – they are the foundation of great alerts!

Advanced Templating Techniques

Once you’ve mastered the basics, you’ll find that Grafana’s templating system, powered by Go templates, offers a lot more flexibility for sophisticated alerting. Let’s explore some advanced techniques that can make your notifications even smarter and more useful. One common need is to handle alerts that might fire in multiples, perhaps for different instances of the same service. You might want to summarize these or present them in a more consolidated format. Go templates allow you to iterate over alert groups. For instance, if you have multiple CPU alerts firing simultaneously, you can loop through them to create a more compact notification. You might use something like {{ range .Alerts }} ... {{ end }} to process each individual alert within a group. Inside the loop, you can access specific fields for each alert, like {{ .Labels.instance }} and {{ .Annotations.summary }} . This is especially useful for integrations like Slack, where you can format a list of affected instances instead of sending one message per instance. Another powerful technique is using template functions for data manipulation and formatting. Go templates come with built-in functions, and you can even define your own. For example, you might want to format a large number into a more readable format using bytes or KB/MB/GB, or perhaps format a timestamp into a human-friendly date and time. You can use functions like humanize or humanize1024 (for byte sizes) directly. If you need more complex logic, like conditional statements, you can use {{ if ... }} ... {{ else }} ... {{ end }} blocks. This allows you to customize the message based on the alert’s severity or other conditions. For example, you could send a more urgent message or include different troubleshooting links for critical alerts compared to warning alerts. Remember, the goal is to make the notification as informative and actionable as possible. By combining iteration, conditional logic, and custom functions, you can build highly dynamic and intelligent alert notifications that significantly improve your team’s ability to respond to incidents efficiently. Don’t be afraid to experiment with these advanced features – they can unlock a whole new level of insight from your monitoring data!

Integrating with Notification Channels

So, you’ve crafted the perfect template, but how do you actually use it? This is where notification channels come into play. In Grafana, a notification channel is essentially an integration point that defines how Grafana sends alerts to different endpoints – think Slack, PagerDuty, Opsgenie, VictorOps, or even a custom webhook. When you set up or edit a notification channel, you’ll find options to customize the message content. This is precisely where you paste or reference your Go template. For popular channels like Slack, you might have a dedicated field for the message template, or you might need to configure it as part of a webhook payload structure. For webhook integrations, you have maximum flexibility. You can construct a JSON payload that includes various fields, and within those fields, you can embed your Go template expressions. For example, you might send a payload like this to a webhook:

{
  "channel": "#alerts",
  "username": "Grafana Bot",
  "text": "{{ template "my_custom_alert" . }}"
}

Here, the entire message generated by your my_custom_alert template is sent as the text field of the Slack message. For PagerDuty or Opsgenie, you’ll often configure specific fields like summary , details , or custom_details , and map your template variables to these fields. The key is to consult the documentation for your specific notification channel integration. Each one might have slightly different requirements or recommended ways to structure the message payload. Grafana provides a way to test your templates directly within the notification channel settings, which is invaluable for debugging. You can often input sample alert data and see exactly what your template will produce before it goes live. Getting this integration right ensures that all the hard work you put into crafting informative templates actually reaches your team in a useful format. It bridges the gap between your alerting rules and your incident response workflow, making your entire monitoring system much more effective. So, ensure you correctly configure your channels to leverage those awesome templates you’ve built!

Best Practices for Grafana Alerting Templates

To wrap things up, let’s talk about some best practices that will help you get the most out of your Grafana alerting templates . Following these tips will ensure your alerts are not just informative but also maintainable and efficient. First off, keep it simple and focused . While Go templates are powerful, avoid overcomplicating your messages. The primary goal of an alert is to inform about a problem and guide towards a solution quickly. Stick to essential information like what’s wrong, where, severity, and a link to more details. Adding too much noise can be counterproductive. Secondly, establish clear naming conventions and structure for your templates. If you have multiple templates, give them descriptive names and organize them logically. This makes it easier for your team to find and reuse templates. Consider using a convention like team-service-alert-type for template names. Third, use labels and annotations consistently . As we discussed, these are the backbone of dynamic templating. Enforce a standard set of labels (like alertname , severity , team , service ) and annotations ( summary , description , runbook_url ) across all your alert rules. This consistency is gold. Fourth, test, test, test! Use Grafana’s template testing features within notification channels to preview your alerts with sample data. Ensure the formatting looks correct on your target notification platform (Slack, PagerDuty, etc.) and that all links are working. Finally, document your templates . Create a central place (like a wiki or a README) where you document your available templates, what data they expect, and how to use them. This is crucial for onboarding new team members and ensuring everyone understands how to create effective alerts. By adhering to these best practices, guys, you’ll build a robust and highly effective alerting system that significantly reduces MTTR (Mean Time To Resolve) and minimizes alert fatigue. Happy templating!